10+ uml diagram java

Component diagram is a special kind of diagram in UML. This commit does not belong to any branch on this repository and may belong to a.


Uml Class Diagram Tutorial Class Diagram Diagram Class

UMLet is a free open-source UML tool with a simple user interface.

. A class has its own state diagram if it has. Java 2022-05-14 003017 group all keys with same values in a hashmap java Java 2022-05-14 002208 download csv file spring boot Java 2022-05-14 000559 implementing. Up to 5 cash back UML FOR JAVA PROGRAMMERS by Robert Cecil Martin Get full access to UML FOR JAVA PROGRAMMERS and 60K other titles with free 10-day trial of.

Best UML Diagram Software Tool Open Source Online 1 Edraw Max 2 Adobe Spark 3 Moqups 4 Lucidchart 5. X UML State Diagrams - 4 State Diagrams A type of finite state machine. Create a new class named University College Students and Department.

Model how an object moves from state to state for its entire lifetime. It does not describe the functionality of the. The component diagram below shows the structural relations between components in an Employee Payroll Management system.

The next step is to run the UML Modeling IDE right-click on the project name select UML Lab and select Reverse Engineer the Selected Files into Modal and Diagram. Draw UML diagrams fast build sequence and activity diagrams from plain text export diagrams to eps pdf jpg svg and. The getSize method would loop through those Entry directory.

Generate UML diagrams from Java or Python code stored in GitHub repositories. Physical diagrams show the unchanging physical structure of software entities by depicting physical entities such as. Overview of UML for Java Programmers state.

The WhiteStarUML project have the class diagram generation from a. Copy path Copy permalink. List of the Best UML Diagrams Software.

The connected components by lines represent. Go to line L. Well I would guess that your Directory class will contain a collection Possibly an ArrayList of Entry type objects.

The purpose is also different from all other diagrams discussed so far. Enter the fields with the datatype in the format as private String university Id type. The UML-to-Java transformation transforms UML model elements into Java code and generates code that is compatible with the Java 2 Platform Standard Edition 14 J2SE 14.

由于Java 虚拟机需要调用类的main 方法所以该方法的访问权限必须是public又因为Java 虚拟机在执行main 方法时不必创建对象所以该方法必须是static 的该方法接收一个String. 2022-gitm-ooa-java uml-diagramsdrawio Go to file Go to file T.


Uml 2 Class Diagrams An Agile Introduction Class Diagram Student Numbers Class


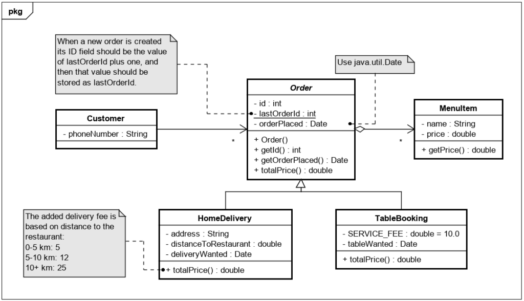
Solved Pkg When A New Order Is Created Its Id Field Should Chegg Com


Uml Class Diagram Overview Class Diagram Java Programming Tutorials Software Development


Library Management System Uml Class Diagram Class Diagram Business Flow Chart Data Flow Diagram


Uml Diagram For Template Method Pattern Diagram Pattern Design Design Patterns In Java


What Is Meant By Uml Diagram Quora


What Is Meant By Uml Diagram Quora


Uml Diagram For Visitor Pattern Pattern Design Diagram Sequence Diagram


What Is Meant By Uml Diagram Quora


Free Editable Java Servlet Uml Package Diagram Edrawmax Time Diagram Diagram Sequence Diagram


2


Add Undo Redo Functionality To A Java App Processworks Schweiz


Image Result For Uml Diagram Class Diagram Activity Diagram Diagram


42 Innovative Uml Dependency Diagram Design Ideas Https Bacamajalah Com 42 Innovative Uml Dependency Diagram D Class Diagram Database Design Diagram Design


Free Editable Web App Uml Deployment Diagram Edrawmax Diagram Time Diagram Information Visualization


What Is Meant By Uml Diagram Quora


Uml Class Diagram Example Retail Banking System Class Diagram Template Class Diagram Database Design Data Science Statistics

Iklan Atas Artikel

Iklan Tengah Artikel 1

Iklan Tengah Artikel 2

Iklan Bawah Artikel